반응형
UIApplication 싱글턴 객체가 생성됨
UIApplication이란?
iOS에서 실행되는 앱의 중앙 집중 제어 및 조정 지점
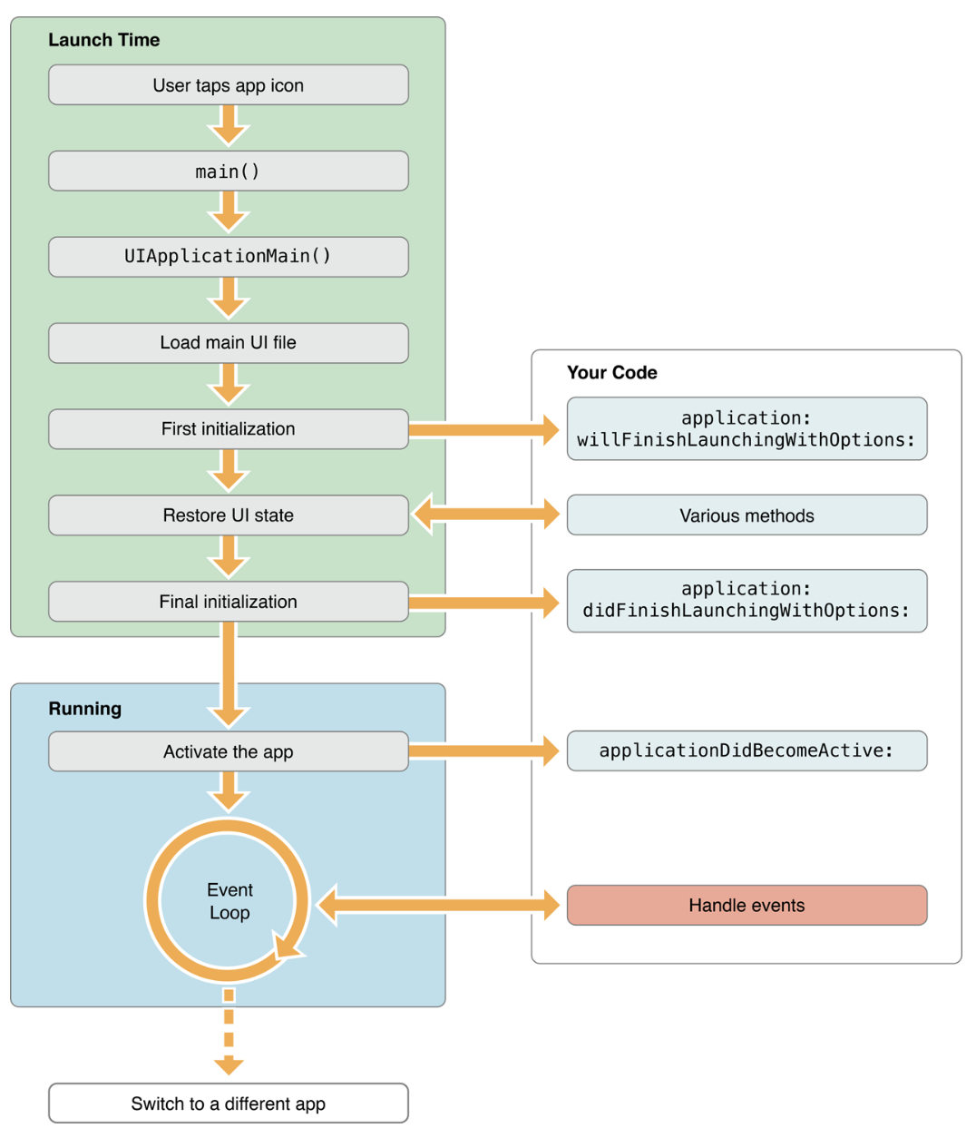
1. 앱 시작 -> UIApplicationMain()호출 -> 싱글톤 UIApplication 객체 생성 -> shared클래스 메소드 호출 -> 객체에 접근
=> 앱 시작하면 UIApplicationMain()이 shared app instance를 만든다.


참고
https://github.com/jwonyLee/TIL/blob/master/iOS/Interview/UIApplicationMain.md
반응형
'iOS > Interview Questions' 카테고리의 다른 글
| [iOS] 앱이 foreground에 있을 때와 background에 있을 때 어떤 제약사항이 있는가? (0) | 2022.10.20 |
|---|---|
| [iOS] @Main에 대해 (0) | 2022.10.20 |
| [iOS] App thinning(앱 시닝) 이란? (0) | 2022.10.13 |
| [iOS] 앱 화면의 콘텐츠를 표시하는 로직과 관리를 담당하는 객체 (0) | 2022.10.12 |
| [iOS] 앱의 콘텐츠나 데이터 자체를 저장/보관하는 특별한 객체 (0) | 2022.10.11 |